eclipse: what’s new in 3.1(excerpt covering web tools) презентация

Содержание

Слайд 1eclipse: what’s new in 3.1 (excerpt covering web tools)
Erich Gamma
IBM Research –

OTI Labs
Eclipse Project Management Committee
erich_gamma@ch.ibm.com

Jochen Krause
Innoopract Informationssysteme
Web Tools Project Management Committee
jkrause@innoopract.com

Слайд 2outline
what is new in the eclipse platform 3.1
what is new in

the eclipse webtools platform 1.0

Слайд 3what is webtools?
tools & platform for web development
tools to make

web artifacts first class citizens of the eclipse ide
a platform for tool developers
web standard tools (WST)
XML, DTD, Schema, HTML, JavaScript, CSS
Internet Browser, Web Services, (SQL)
j2ee standard tools (JST)
Servlets, JSPs, EJBs
Server Support (run, debug)
Java Web Services



Слайд 4looking back
first anouncement of a web tools project almost 2 years

ago
scope not clearly defined
no resources available
project was “drifting” along without much happening but a couple of changes in leadership

eclipsecon 2004 was starting point for project reboot
ObjectWeb took initial leadership, IBM contributed code and resources, companies like eteration, Innoopract and others are contributing
real project start in july 2004
BEA took co-lead with ObjectWeb in febuary 05

Слайд 5project scope
de jure
de facto
Web
Java Web
WST
HTML, XML, CSS, JS, WSDL, SOAP,
UDDI
JST
Servlet, JSP, EJB,
JAX-RPC,

JAXP,
JDBC

PHP

Struts

JDO

JSF

Hibernate

Spring

Cocoon

CGI

Flash

JCP – J2EE

W3C, OASIS,..


Слайд 6web tools platform architecture
* from EclipseCon 05 – Ryman / Dai

Webtools Platform

Слайд 7









on the way to 1.0
Q1
Q4
2005
M6
Q2

Q3
M7
1.0
M5
M4
M3
M2
M1
Kickoff
M5
M4
M3
M2
M1
JAX

Eclipse 3.1


Слайд 8outline
what is new in the eclipse webtools platform 1.0
structured source editing
XML,

XSD, WSDL
internet
server tools
j2ee
web service tools


Слайд 9structured source editing
platform* for web tools editing capabilities
differs from eclipse text

editing component
parts of the editor are configurable with respect to platform content type or even with respect to the document partition types within a document
IStructuredDocument <-> IDocument – for documents that have the concept of a syntactically determined end
source page validation (as you type) per content type / partition type
structured models and model management
provides a StructuredModel, appropriate to contentType, that can be shared between many clients

*only provisional API available for 1.0


Слайд 10content types


Слайд 11source editing features
syntax highlighting
outline view
delimiter highlighting
content assist (except DTD)


Слайд 12html
„as you type“ validation
structured selection
block comment
toggle comment


Слайд 13css, javascript
content assist
outline view
bracket matching

css only
property view
structured selection


Слайд 14css, javascript in action


Слайд 15outline
what is new in the eclipse webtools platform 1.0
structured source editing
XML,

XSD, WSDL
internet
server tools
j2ee
web service tools


Слайд 16xml
component provides (provisional) api
xml catalog
dom parser that works with „ill

formed“ text
content model

easy to extend*:
provide your own outline view
extend content assist
support open on, spell checking, character pair matching
validation
multipage editors (e.g. adding a preview)

* Do, 8:30 EC12, X10 Erstellung eigener XML-Editoren mit Eclipse Web Tools


Слайд 17xml in action


Слайд 18xml design editor


Слайд 20outline
what is new in the eclipse webtools platform 1.0
structured source editing
XML,

XSD, WSDL
internet
server tools
j2ee
web service tools


Слайд 21internet
internal browser moved to base eclipse M6
internet cache
internet proxy
internet monitor


Слайд 22outline
what is new in the eclipse webtools platform 1.0
structured source editing
XML,

XSD, WSDL
internet
server tools
j2ee
web service tools


Слайд 23extending run / debug to servers
contributes to eclipse debug component
introduces

runtime, server, module
provides extensible framework for creating server integration
server view – start, stop, deploy, debug, add/remove modules
debug j2ee servers that are JSR45 compatible
generic j2ee server support (server definition by xml)
built in support for tomcat 3, 4, 5

Слайд 24generic server support
xml based meta information
validated against an XSD
definition devided in

two parts
runtime definition (start, stop, publisher, classpath)
properties (values are provided per server)
properties can by provided using flexible server tooling UI
ANT build file based publisher is available part of the core package

generic server definitions for jboss 3.2.3, jonas, weblogic 8.1

Слайд 25server support in action


Слайд 26outline
what is new in the eclipse webtools platform 1.0
structured source editing
XML,

XSD, WSDL
internet
server tools
j2ee
web service tools


Слайд 27j2ee
adds perspective for j2ee development
create j2ee module structures and artifacts within

projects
import j2ee deployable archives (not in M4)
export development modules into a deployable j2ee archive (not in M4)
validate j2ee artifacts to ensure compliance with the specification
annotation support (currently xdoclet)
provide navigable EMF model representations of the j2ee artifact and deployment descriptors within the Project Explorer


Слайд 28flexible project
allows arbitrary development time directory structures
support for war, ejb-jar, ear,

application-client, connector

Слайд 29servlets


Слайд 30jsp
content assist for
html
jsp
embedded java
embedded javascript
validate as you type
custom tag support
refactoring participation
semantic

highlighting

Слайд 31jsp debugging*
* only available with JSR45 compliant servers, e.g. Tomcat >=5


Слайд 32outline
what is new in the eclipse webtools platform 1.0
structured source editing
XML,

XSD, WSDL
internet
server tools
j2ee
web service tools


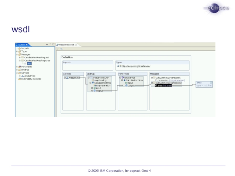
Слайд 34web service tools
WSDL editor
graphical and source modes
integrated XSD editor
web service explorer
query

and publish to UDDI
dynamically execute WSDL
web service wizard
wizards for top down (WSDL) and bottom up (java class) ws creation
extension points for code gen, deploy, test, etc.
WS-I test tools
validate WSDL and SOAP for WS-I compliance


Слайд 35
Refactoring
Quick Fix
Quick Assist
Red sea
Structured Selection
In place Outline
Find Occurrences
Unused warnings
Open Declaration
Web

Style Links
Hovering
Delimiter Highlighting
Delimiter Insertion
Code Assist
Folding
Auto Indent
Formatting


Java Editor XML JSP

the matrix … reloaded


Слайд 36conclusions
Erich
download M7…


Jochen
not yet perfect, but a great step forward
download webtools and

the compatible milestone – wtp M4 – eclipse M6
if you are a tool producer your feedback on apis is welcome

Слайд 37references
eclipse – http://eclipse.org
eclipse community – http://eclipse.org/community
eclipse plug-in central - http://www.eclipseplugincentral.com
eclipsepowered -

http://www.eclipsepowered.org
planet eclipse http://planeteclipse.org/planet/
eclipse RCP – http://eclipse.org/rcp

webtools – http://eclipse.org/webtools
webtools tutorials - http://eclipse.org/webtools/community/community.html
webtools backport to 3.0.2 - http://yoxos.com/


Обратная связь

Если не удалось найти и скачать презентацию, Вы можете заказать его на нашем сайте. Мы постараемся найти нужный Вам материал и отправим по электронной почте. Не стесняйтесь обращаться к нам, если у вас возникли вопросы или пожелания:

Email: Нажмите что бы посмотреть 

Что такое ThePresentation.ru?

Это сайт презентаций, докладов, проектов, шаблонов в формате PowerPoint. Мы помогаем школьникам, студентам, учителям, преподавателям хранить и обмениваться учебными материалами с другими пользователями.


Для правообладателей

Яндекс.Метрика